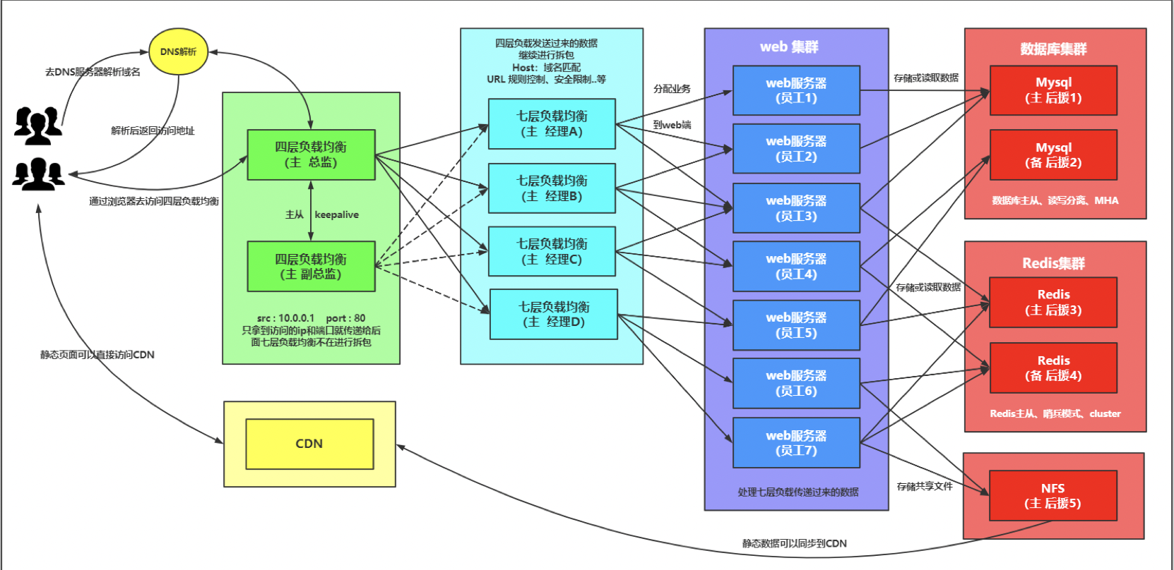
四层负载均衡

一、四层负载均衡

1.什么是四层负载均衡

所谓四层负载均衡,也就是主要通过报文中的目标地址和端口,再加上负载均衡设备设置的服务器选择方式,决定最终选择的内部服务器。
以常见的TCP为例,负载均衡设备在接收到第一个来自客户端的SYN 请求时,选择一个最佳的服务器,并对报文中目标IP地址进行修改(改为后端服务器IP),直接转发给该服务器。TCP的连接建立,即三次握手是客户端和服务器直接建立的,负载均衡设备只是起到一个类似路由器的转发动作。在某些部署情况下,为保证服务器回包可以正确返回给负载均衡设备,在转发报文的同时可能还会对报文原来的源地址进行修改。

2.应用场景

1.四层+七层来做负载均衡,四层可以保证七层的负载均衡的高可用性;
2.负载均衡可以做端口转发
3.数据库读写分离

3.四层负载均衡特点

1.四层负载均衡仅能转发TCP/IP协议、UDP协议、通常用来转发端口,如:tcp/22、udp/53;
2.四层负载均衡可以用来解决七层负载均衡端口限制问题;(七层负载均衡最大使用65535个端口号)
3.四层负载均衡可以解决七层负载均衡高可用问题;(多台后端七层负载均衡能同时的使用)
4.四层的转发效率比七层的高得多,但仅支持tcp/ip协议,不支持http和https协议;
5.通常大并发场景通常会选择使用在七层负载前面增加四层负载均衡。

二、四层负载均衡实践

1.环境准备

主机 IP 身份
lb4 172.16.1.3,10.0.0.3 四层负载均衡
lb01 172.16.1.4,10.0.0.4 七层负载均衡
lb02 172.16.1.5,10.0.0.5 七层负载均衡

2.测试lb01

lb01负载均衡确认没有问题

3.lb4和lb02搭建nginx

1.配置yum源
2.安装
3.配置nginx
4.创建用户
5.启动

4.将lb01配置同步到lb02

[root@lb01 ~]# scp /etc/nginx/conf.d/* 172.16.1.5:/etc/nginx/conf.d/
[root@lb01 ~]# scp /etc/nginx/proxy_params 172.16.1.5:/etc/nginx/

5.测试lb02的负载均衡

[root@lb02 ~]# nginx -t
nginx: the configuration file /etc/nginx/nginx.conf syntax is ok
nginx: configuration file /etc/nginx/nginx.conf test is successful
[root@lb02 ~]# systemctl restart nginx

#配置hosts测试
10.0.0.5 linux.wp.com

6.配置四层负载均衡

1)四层负载均衡语法

Syntax: stream { ... }
Default:    —
Context:    main

#示例:四层负载均衡stream模块跟http模块在同一级别,不能配置在http里面
stream {
    upstream backend {
        server backend1.example.com:12345 weight=5;
        server 127.0.0.1:12345            max_fails=3 fail_timeout=30s;
    }

    server {
        listen 12345;
        proxy_connect_timeout 1s;
        proxy_timeout 3s;
        proxy_pass backend;
    }
}

2)配置nginx主配置文件

[root@lb4 ~]# vim /etc/nginx/nginx.conf
#注释http层所有内容
user  www;
worker_processes  1;
error_log  /var/log/nginx/error.log warn;
pid        /var/run/nginx.pid;
events {
    worker_connections  1024;
}
#添加一个包含文件
include /etc/nginx/conf.c/*.conf;
#http {
#    include       /etc/nginx/mime.types;
#    default_type  application/octet-stream;
#    log_format  main  '$remote_addr - $remote_user [$time_local] "$request" '
#                      '$status $body_bytes_sent "$http_referer" '
#                      '"$http_user_agent" "$http_x_forwarded_for"';
#    access_log  /var/log/nginx/access.log  main;
#    sendfile        on;
#    #tcp_nopush     on;
#    keepalive_timeout  65;
#    #gzip  on;
#    include /etc/nginx/conf.d/*.conf;
#}

3)配置四层负载均衡

#创建目录
[root@lb4 ~]# mkdir /etc/nginx/conf.c

#配置
[root@lb4 ~]# vim /etc/nginx/conf.c/linux.lb4.com.conf
stream {
    upstream lbserver {
        server 10.0.0.4:80;
        server 10.0.0.5:80;
    }

    server {
        listen 80;
        proxy_pass lbserver;
        proxy_connect_timeout 1s;
        proxy_timeout 3s;
    }
}

4)启动服务

[root@lb4 ~]# nginx -t
nginx: the configuration file /etc/nginx/nginx.conf syntax is ok
nginx: configuration file /etc/nginx/nginx.conf test is successful
[root@lb4 ~]# systemctl start nginx

5)配置hosts访问

10.0.0.3 linux.wp.com linux.lb.com

#访问
http://linux.wp.com/

6)四层负载均衡配置日志

#四层负载均衡是没有access的日志的,因为在nginx.conf的配置中,access的日志格式是配置在http下的,而四层负载均衡配置是在http以外的;

#如果需要日志则需要配置在stream下面
[root@lb4 ~]# vim /etc/nginx/conf.c/linux.lb4.com.conf
stream {
    log_format  proxy '$remote_addr $remote_port - [$time_local] $status $protocol '
                  '"$upstream_addr" "$upstream_bytes_sent" "$upstream_connect_time"';
    access_log /var/log/nginx/proxy.log proxy;

    upstream lbserver {
        server 10.0.0.4:80;
        server 10.0.0.5:80;
    }

    server {
        listen 80;
        proxy_pass lbserver;
        proxy_connect_timeout 1s;
        proxy_timeout 3s;
    }
}

#查看所有web服务器日志
[root@web01 ~]# tail -f /var/log/nginx/access.log
[root@web02 ~]# tail -f /var/log/nginx/access.log

三、四层负载端口转发

1.请求负载均衡的5555端口,跳转到web01的22端口

#简单配置
stream {
    server {
        listen 5555;
        proxy_pass 172.16.1.7:22;
    }
}

#一般配置
stream {
    upstream ssh_7 {
        server 10.0.0.7:22;
    }

    server {
        listen 5555;
        proxy_pass ssh_7;
    }
}

2.请求负载均衡的6666端口,跳转至172.16.1.51:3306

stream {
    upstream db_51 {
        server 172.16.1.51:3306;
    }

    server {
        listen 6666;
        proxy_pass db_51;
    }
}

3.数据库从库的负载均衡

stream {
    upstream dbserver {
        server 172.16.1.51:3306;
        server 172.16.1.52:3306;
        server 172.16.1.53:3306;
        server 172.16.1.54:3306;
        server 172.16.1.55:3306;
        server 172.16.1.56:3306;
    }

    server {
        listen 5555;
        proxy_pass dbserver;
    }
}

四、动静分离

联系管理员微信tutu19192010,注册账号

上一篇
下一篇
Copyright © 2022 Egon的技术星球 egonlin.com 版权所有 沪ICP备2022009235号 沪公网安备31011802005110号 青浦区尚茂路798弄 联系方式-13697081366